MathWorks在2011b版 (R2011b) MATLAB和Simulink產品系列中新引入了 Simulink Code Inspector,該產品促進了對基于 Simulink模型生成的源代碼的檢查。航空工程師們現在可以使用 Simulink Code Inspector 來創建詳細的模型到代碼和代碼到模型的檢查報告,幫助實現了 DO-178B 表 A-5 中規定的源代碼驗證和可追蹤目標。
傳統上,根據需求驗證代碼是一個耗時且容易出錯的過程,它要求根據項目檢查表手動逐行檢查代碼。而 Simulink Code Inspector 是使用自動化過程根據模型來驗證生成的代碼結構。該過程基于所生成代碼中的運算、運算符和數據系統性地比較模型中使用的功能塊、參數和設置,從而檢查結構等同性。
Simulink Code Inspector 也會生成驗證和可追蹤性報告,這些報告可以進行查看、存檔并與認證機構共享,可極大縮減驗證時間和成本。通過 Simulink Code Inspector,工程師們可以通過使用高完整性系統中所常用的 Simulink 功能塊和模型參數的特定子集來準備代碼檢查的模型。接著,他們可以根據模型生成并檢查代碼,并審核檢查和可追蹤性報告。
用于系統設計與仿真的 Simulink、用于生成飛行代碼的 Embedded Coder 以及用于檢查源代碼的 Simulink Code Inspector,這三個產品的結合為航空工程師們提供了一個適用于
基于模型的設計和 DO-178 開發和驗證的高度自動化和靈活的環境。
MathWorks 航空航天和國防工業經理 Jon Friedman 說:“開發高完整性系統的航空工程師們不斷經受著各種壓力,他們不但要滿足自己所設計的系統的嚴苛要求,而且還要適應行業對開發速度和品質日益增強的要求。由于已經建立基于模型的設計來做作為設計流程,這些工程師們將對 MathWorks 工具的利用范圍擴大到了要求認證的項目和大型程序。Simulink Code Inspector 使工程師們能夠在減少認證瓶頸和優化認證過程方面再次向前邁出了一大步。”

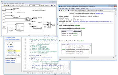
圖注:飛機自動駕駛儀代碼檢查報告
























網站客服
粵公網安備 44030402000946號